FIX Message Composer
FIX Message Composer of InfoReach FIX Engine
FIX Message Composer
FIX Message Composer of InfoReach FIX Engine
FIX Message Composer of InfoReach FIX Engine
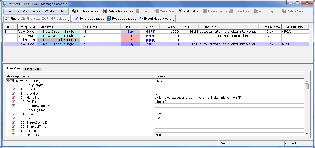
Message Composer allows users to create and send FIX messages over FIX connections. It is a convenient tool to test client application and FIX Engine integration, or to certify engine’s compatibility with trading counterparts.